Введение
В мире информационного развития трудно даже представить предприятие, где нет оргтехники или автоматизированного оборудования для организации рабочего процесса. Вряд-ли сейчас можно наткнуться на фирму, в которой до сих пор царит средневековье, и сотрудники сдают отчетность, написанную пером на папирусе. Естественно это в прошлом, ведь сегодня автоматизация стоит на вершине развития бизнеса и отраслевого предпринимательства. В связи с этим у компаний в обязательном порядке в наличии располагается различная оргтехника, которая в свою очередь требует должного обслуживания и своевременную замену расходного материала. При этом первое и второе должно поддаваться учету. Плавно подходя к теме сегодняшней публикации, отмечу, что разговор сегодня будем вести о ведении учета картриджей и прочих расходников печатно-копировальной оргтехники в конфигурации «Управление IT-отделом 8».
Позиция картриджа в бухгалтерском учете
Картридж – это некий сменный блок печатно-копировального оборудования в состав, которого входят узлы проявки и детали, находящиеся в защищенном корпусе. Картриджи заправлены специальным веществом для осуществления печати, это могут быть чернила (используются струйным принтером) или тонер (вещество для лазерного принтера). Виды картриджей подразделяются на огромное количество. Отличия заключаются и в стоимости, и в типах картриджей (цветной\черно-белый), однако это все является расходными материалами, которые используются для работоспособности оборудования. Следовательно, картридж и составляющие в бухучете проводятся расходными позициями или по-другому запасами (запасными частями). Из этого складывается некая схема, которая отражает цепочку расходников, выглядит эта схема следующим образом:
Эта цепочка демонстрирует иерархию углубленного учета, то есть для МФУ картридж является запасной частью, а для картриджа тонер будет выступать в роли запасной составляющей. Отмечу, данная взаимосвязь больше продемонстрирована для понимания методики учета расходных материалов в нашей конфигурации, нежели в бухучете. Для бухгалтерии картридж и составляющие картриджа являются запасами, это определили ранее. Разобрав кусочек теоретической части бухгалтерского учета, пойдем дальше и рассмотрим практическую составляющую публикации.
Учет тонера и прочих комплектующих картриджа
Перед началом учета, должны произвести некоторые настройки в конфигурации, которые позволят правильно организовать учет. Запускаем программу и переходим в раздел «Номенклатура и склад». В этом разделе необходимо открыть справочник «Виды номенклатуры» для того, чтобы создать новый вид номенклатуры тонера. В форме создания нового вида тонера для картриджей заполняем наименование, а также указываем тип «расходный материал». Этот тип позволит точнее приблизить учет тонера в конфигурации «Управление IT-отделом 8» к бухгалтерскому учету. В принципе для данного вида номенклатуры больше никаких настроек производить не нужно, так как вести учет по карточкам номенклатуры тонера не нужно, записываем и закрываем форму создания. На этом этапе можно считать, что все необходимое для ведения учета тонеров картриджей готово.
После того, как новый вид номенклатуры создан, можно перейти к созданию номенклатуры тонера. В этом же разделе откроем справочник «Список номенклатуры» и нажмем кнопку «Создать». Из необходимых реквизитов укажем наименование, вид номенклатуры, который только что создали. Так как тонер измеряется в граммах, нужно создать новую единицу измерения. Для этого тут же в форме создания новой номенклатуры на закладке «основные параметры» откроем список единиц измерения и нажмем создать, чтобы добавить единицу граммы. После этого запишем и закроем форму создания новой номенклатуры. Теперь оприходуем тонер на определенное место хранение с помощью документа «Поступление». В разделе «Номенклатура и склад» создадим новое поступление. Предположим, что тонер был в наличии, в связи с этим в поступлении укажем реквизит «Вид» - «Ввод остатков». Далее устанавливаем место хранение, куда будем оприходовать номенклатуру, например, склад. В табличную часть документа с помощью кнопки «Добавить» укажем тонер картриджа. Один бутыль подобного тонера содержит в себе 1000 грамм, а стоит 1255 рублей, отражаем данные значения в табличной части. В результате заполненный документ «Поступление» выглядит следующим образом:
После того как оприходовали тонер, продемонстрируем отражение фактического использования тонера для заправки картриджа. Представим, что была произведена заправка одного из картриджей в бухгалтерии без задействования сторонних контрагентов. То есть, картридж был обслужен на месте сотрудником ИТ-отдела. Чтобы отразить данные манипуляции, перейдем в раздел «Ремонт и обслуживание» и создадим документ «Начало обслуживания». В шапке документа указываем места хранения, откуда берем картридж, а также, где производим обслуживание. Добавляем статью расходов, которую можно создать прямо из данного документа. И в табличной часть указываем принтер и картридж, требующие проведения заправки тонера. Записываем и проводим документ, после чего на его основании создаем «Окончание обслуживание».
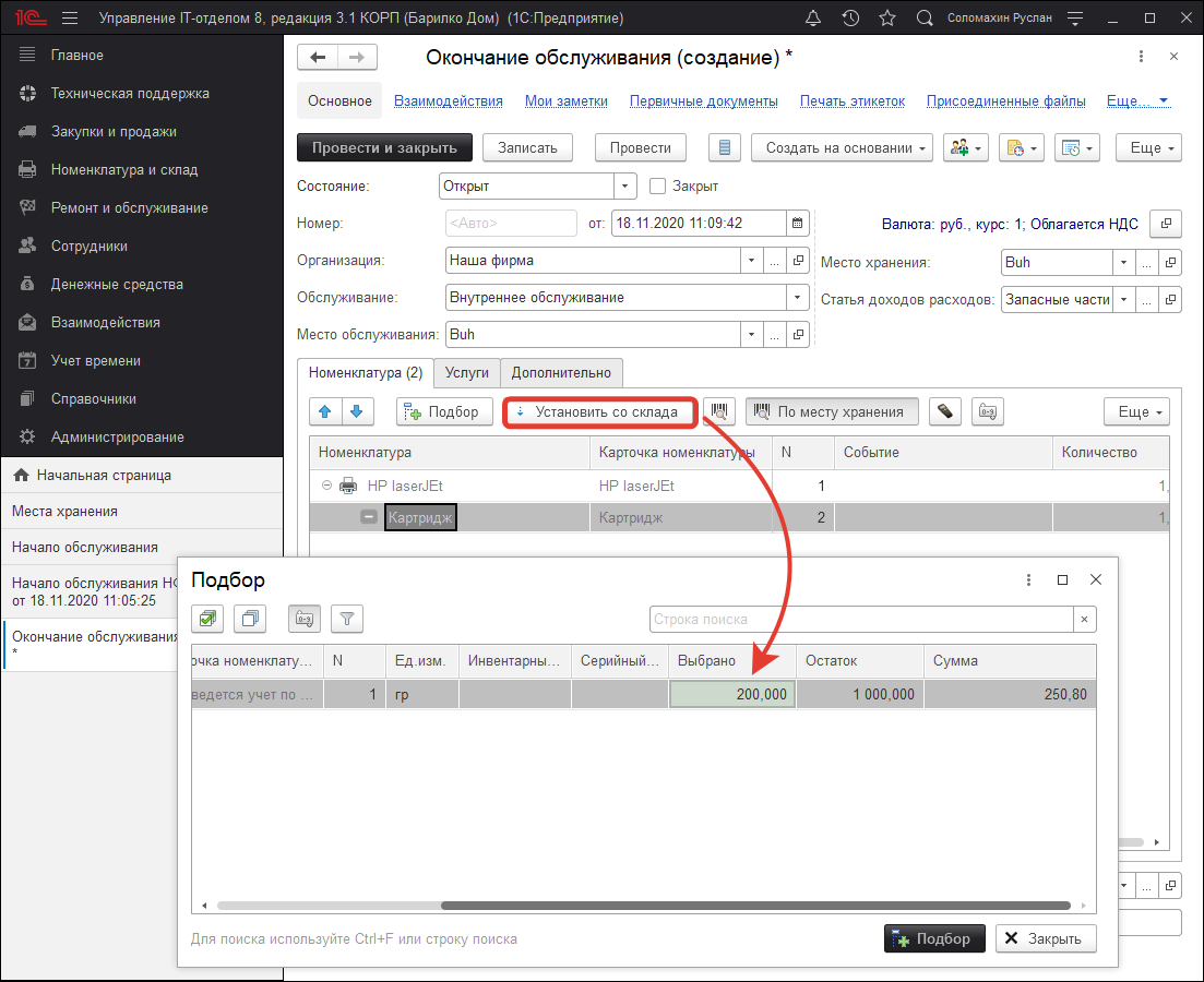
В окончании обслуживания, необходимо на закладке «Дополнительно» обязательно указать место хранение со склада, где хранится оприходованный ранее тонер. В данном случае, это место хранения «Склад». Далее на закладке «Номенклатура» с помощью кнопки «Установить со склада» установим в необходимом количестве тонер. Как правило, для заправки одного картриджа используется 100-250 грамм тонера. Поэтому, добавляя тонер в документ, укажем используемое количество.
Тонер добавится в табличную часть документа и его можно перетащить в комплект картриджа с помощью drag-and-drop. Отмечу, что вид номенклатуры «Картридж» должен иметь настройку, которая позволяет добавлять комплектующие. Эту настройку можно включить, активировав чек-бокс «Может иметь комплектующие», в настройках самого вида номенклатуры «Картридж». Таким образом получим практическое применение схемы, отраженной ранее в статье.
Записываем и проводим документ «Окончание обслуживания». После проделанных манипуляций учет внутренней заправки картриджа считаем выполненным. Для визуального подтверждения проделанного обслуживания можно перейти в раздел «Номенклатура и склад» и открыть места хранения, дабы убедиться, что тонер установлен в картридж. Также для отчетности можно использовать специальный отчет внутреннего обслуживания «Ведомость по ремонтам», который находится в разделе «Ремонт и обслуживание». При повторной замене тонера в этом же принтере и картридже, необходимо произвести аналогичные манипуляции, за исключением установки события «Списание» в одноименной колонке табличной части документа «Окончание обслуживание» напротив заменяемого тонера. Учет замены других составляющих картриджа, таких как, например, фотобарабан отражается абсолютно аналогично. Однако, это при условии, что обслуживание осуществляется в организации без задействования поставщиков (для покупки деталей) и контрагентов, которые будут выполнять ремонтные работы.
Отражение ремонта картриджа контрагентом
Следующим шагом хочется затронуть ситуацию, когда для починки картриджа необходима новая деталь, но при этом в наличии на нашем складе ее нет. Заменяемую комплектующую картриджа нужно первым делом заказать у поставщика. Отличие данного способа ремонта заключается в том, что первым делом нужно отразить заказ новой детали, ее приход, а уже потом осуществлять ремонт. В принципе логичная цепочка действий, которая осуществляется фактически. Сломался картридж, входе проведения диагностики была выявлена неисправность в фотобарабане, который будем заказывать. И так приступим, переходим в раздел «Ремонт и обслуживание» и создаем «Начало обслуживания». Заполняя реквизиты документа, отражаем, что обслуживание производится контрагентом. Далее создаем на основании «Заказ поставщику».

В табличную часть заказа автоматически перенесется номенклатура из начала обслуживания. Так как заказ осуществляем исключительно для покупки фотобарабана, очищаем список и с помощью кнопки «Добавить» указываем заранее созданную номенклатуру необходимой детали. Записываем и проводим документ, теперь отразим оплату этого заказа. Для этого на основании заказа поставщику создаем «Учет денежных средств» с помощью, которого осуществляется фиксация доходов и расходов.

После того как заказали и оплатили деталь дожидаемся ее поступления, как только это происходит создаем одноименный документ на основании заказа для оприходования фотобарабана. Заменяющая комплектующая оприходована, теперь возвращаемся к первому документу «Начало обслуживания» и соответственно создаем на основании последний документ «Окончание обслуживания». В результате отражаем покупку и ремонт картриджа принтера контрагентом.
Плюсы и минусы учета картриджей с карточкой номенклатуры
Внимательные читатели успели заметить, что учет самого картриджа осуществляется по карточкам номенклатуры, а тонер и фотобарабан без карточек. Это сделано для того, чтобы можно было видеть историю и анализировать работоспособное состояние картриджа. На основании этой информации делаются выводы о целесообразности проведения регулярных ремонтов и не исключается, что логичнее приобрести новый картридж, чем ремонтировать старый. А фотобарабан и тонер являются конечными расходными материалами, которые используются для ремонта, поэтому учитывать с помощью карточек ненужно. Рассмотрим список положительных и отрицательных сторон подобного учета.
Плюсы:
- Анализ истории оборудования;
- Дополнительная информация об оборудовании;
- Работа со статусами карточек номенклатуры;
- Отображение бухгалтерской информации;
- Работа с серийными и инвентарными номерами;
- Отслеживание показателей изменения оборудования и т.д.
Минусы:
- Нет возможности указывать количество в документах, всегда равно 1;
- Требует более внимательного подхода при ведении учета;
- Занимает больше времени при создании номенклатуры.
Учет без карточек номенклатуры позволяет минусы обратить в плюсы, но при этом потерять положительные составляющие учета по карточкам. Имею в виду, что в документах для номенклатуры без карточек можно указывать любое количество, при заполнении требуется меньше внимания, так как отрицательный остаток по позиции не будет выявлен. И в добавок создание подобной номенклатуры занимает меньше времени. Это небольшое отступление сделано, так скажем для общего развития понимания принципа работы в нашей конфигурации. Далее хочется рассмотреть еще один интересный прием, который пользуется популярностью в работе.
Запасные картриджи на непредвиденные обстоятельства
Зачастую печатно-копировальная техника выходит из строя именно тогда, когда это некстати и приходится решать проблему восстановления работоспособности в кротчайшие сроки. В принципе подобную закономерность можно наблюдать со всей техникой, но к счастью это не более, чем просто случайность и о закономерности даже думать не стоит. Эникейщикам или системным администраторам это чувство знакомо, когда к примеру, у главного бухгалтера ломается картридж или закончился тонер. Тут же нужно бросать все на свете и бежать исправлять неисправность. При проведении анализа причины неисправного состояния, сотрудник ИТ приходит к выводу, что картридж необходимо ремонтировать и простой заменой тонера здесь не обойтись. Нужно заказывать новые детали, ждать поступления и только после осуществлять ремонт, а это займет один два дня, что недопустимо. В подобных случаях выходом из сложившейся ситуации будет запасной картридж, который находится в рабочем состоянии. Однако появляется следующий вопрос, каким способом быстро найти такой картридж? Сейчас рассмотрим, как конфигурация «Управление IT-отделом 8» поможет быстро закрыть вопрос. При ведении учета картриджей рекомендую воспользоваться подходом штрихкодирования. Для этого необходимо перейти в раздел «Номенклатура и склад» и открыть справочник «Шаблоны этикеток», где создать свой шаблон этикетки штрих кода. С подробной инструкцией создания шаблонов этикеток можно ознакомиться в обучающей статье. После создания шаблона этикетки переходим к генерированию и присваиванию штрих кода в карточку номенклатуры картриджа.
Подобные действия проделываем с каждым картриджем, который находится в наличии и оприходован в конфигурации. После распечатываем штрих коды и расклеиваем по каждому картриджу (это понадобится при инвентаризации), а также распечатываем отдельный лист (список всех штрих кодов), который позволит сканировать, не бегая по кабинетам. Что в итоге получаем? Под рукой есть отдельный список штрих кодов картриджей, отсканировав, который в специальном функционале РМК (рабочее место кладовщика) быстро можем найти расположение данного картриджа. Это в разы сокращает затраты времени на поиски свободного картриджа, который сможем использовать в качестве замены неисправному. В результате главбух за короткий срок получает исправно работающий принтер.
Еще один полезный прием работы с картриджами при появлении непредвиденных обстоятельств, это хранение резервов. Имею в виду, что все свободные и неиспользуемые картриджи необходимо хранить в одном определенном месте. Это позволит также быстро находить подходящие запасные картриджи принтеров и не бояться высказывания «завтра война, а картриджа для бухгалтера нет». Для этого в конфигурации заводится отдельное место хранение, например, резервное хранение, куда приходуются новые или перемещаются свободные картриджи.
Заключение
Подводя итоги публикации, подытожим. Картридж и составляющие элементы, тонер, барабаны и т.д., являются запасными частями в бухгалтерском учете. В конфигурации их можно учитывать, опираясь на бухучет, но также предусматривается возможность альтернативного (углубленного) вида учета. Ремонт и обслуживание картриджей, а также замена комплектующих осуществляется при определенных обстоятельствах своим набором документов. Конфигурация позволяет использовать несколько методик учета картриджей, которые придутся по душе каждому пользователю программы. На этом статья подошла к концу, желаю удачи и успехов в работе!







