Наверняка, открывшие эту публикацию читатели сталкивались с таким понятием как «Теги» и возможно даже использовали их. Однако не до конца понимают или понимали точное предназначение.
Тег
Это связанное ключевое словосочетание или слово, которое характеризует определенную информацию для облегчения поиска. В целом удобный и простой в использовании своеобразный инструмент сортировки, который не имеет ограничений использования в различных областях информации.
Тегирование обращений
Представим, достаточно повседневную ситуацию, когда направляемся за покупками в одних из местных супермаркетов своего города. В руках держим составленный заранее список того, что нужно купить, а первым в этом списке указан порошок для стирки. Проходя между огромным количеством стеллажей, не задумываясь, направляемся в отдел бытовой химии, где необходимо приобрести первую позицию из списка. Это происходит благодаря табличным вывескам, которые четко характеризуют содержимое продовольственных отделов магазина, что позволяет без ошибочно найти необходимые товары. По сути, это и есть теги, которые используются супермаркетом для того, чтобы облегчить своим посетителям поиск товаров и думаю такой подход оказался полезным. Аналогично, теги можно и нужно использовать для сортировки обращений клиентов в системе Service Desk. Давайте рассмотрим шесть рабочих способов фильтрования обращений по различным тегам.
По теме обращения
Зачастую вопросы клиентов содержат не только схожее содержание, но также тему. В связи с этим, можно без проблем сгруппировать подобные вопросы по указанной теме в обращении.
По сервису или услуге
Подобным подходом пользуются центры, оказывающие сервисное обслуживание или фирмы с расширенным каталогом услуг. Так, к примеру ИТ компания ООО Лютик, которая занимается аутсорсингом и оказывает услуги аппаратного ремонта, программного ремонта, сопровождение 1С. Соответственно, будет помечать поступающие обращения от клиентов тегом, который характеризует вид услуги или сервиса.
По проекту
Организация, занимающаяся созданием коммерческих интернет-сайтов ведет проектную методику работы, которая включает в себя более пятидесяти проектов. Внушительная цифра, не позволяющая разработчику тратить время на поиски диалогов менеджера с клиентами для уточнения деталей заказа. Поэтому теги по проекту позволят избежать постоянного разыскивание диалогов в Outlook или в других средствах коммуникации. Сортируя переписку менеджера и клиента проектным способом, поиск станет максимально простым.
По типу решения
Работники Service Desk ежедневно получают внушительное количество вопросов, которые в обязательном порядке также ежедневно выполняются. Как вопросы, так и их решения могут быть идентичны, следовательно, поиск подобных решений должен осуществляться как можно проще, чтобы увеличить скорость выполнения. В этом как никогда смогут помочь сгруппированные решения по соответствующим тегам.
По этапу переговоров
Менеджеры во время разговора с клиентами всегда находятся на определенном этапе переговоров. Каждое подобное общение маркируется тегом, который обозначает текущий этап диалога. Так, например, «Первичный интерес» будет отражать получение обращения от потенциального клиента. Менеджер согласовывает с клиентом договор - задача «Согласование договора» и так далее.
По приоритету
Любое обращение клиента, поступившее в работу технической поддержки имеет свой приоритет, который характеризует важность решения. Приоритеты подразделяются на следующие типы: низкий, средний, высокий, критичный. Согласно приоритетам может выстраиваться очередь решения заданий в соответствии с важностью. Для таких обращений также стоит использовать теги, как дополнительный способ сквозного мониторинга.
Также нельзя забывать о том, что тегирование может использоваться, как одиночно, так и комбинированно. Ведь обращение может подходить под разные варианты, которые описаны в публикации, например, «По теме», а также «По сервису и услуге». Это логично, поэтому не бойтесь присваивать теги из различных групп одной и той же задаче. На этом список вариаций установки меток заданий конечно же не заканчивается, ведь он расширяется в зависимости от различных факторов. Однако в данной публикации постарался выделить наиболее популярные способы, которые используются в системах Service Desk.
Теги в технической поддержке на практике
После теоретической части статьи конечно же необходимо перейти к практической составляющей и рассмотреть, как правильно использовать теги в конфигурации "Управление IT-отделом 8". Первым шаг, это выбор способа, который будет использован для установки. Как было обговорено выше способы могут сочетаться друг с другом, а могут использоваться одиночно. Тут выбор остается за Вами, в качестве сквозного примера, возьму вариант «По типу решения». Так как данный способ подразумевает заранее известные решения, перейдем к первоначальному заполнению справочника. Укажем список первых элементов, которые будут отражать тип решения задачи. Данный список будет пополняться по ходу выполнения новых обращений. Для того, чтобы открыть данный справочник необходимо, перейти в «Все функции» и в списке справочников найти нужный.
С помощью кнопки «Создать» добавим новый элемент справочника. В форме создания нового тега можно изменять оформление, как самостоятельно, подбирая цвета, так и случайным подбором с помощью кнопки «Случайный цвет». Для примера, добавлю три: «Выезд», «По телефону», «Решено на второй линии» с различными вариациями оформления.
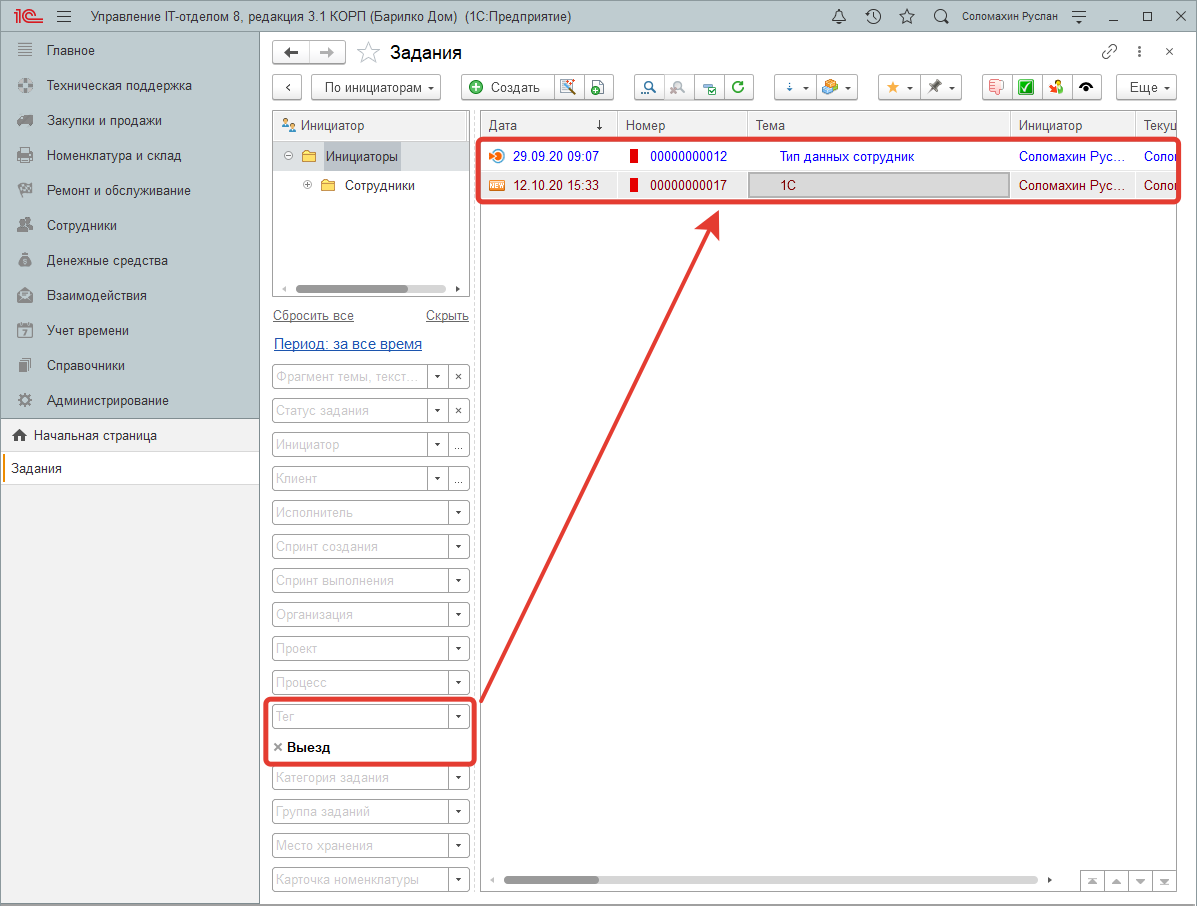
После добавления новых элементов, перейдем к их непосредственному использованию. Для этого в поступившем обращении в форме документа «Задание» укажем соответствующий тег, который будет характеризовать способ выполнения данного задания. После того как в заданиях расставлены метки, в форме списка можно легко отсортировать список заданий. Для этого достаточно указать необходимый отбор.
Установка тегов в документе "Задание".
Отбор заданий по необходимому тегу.
Но это не единственный способ применения данного функционала в конфигурации. На основании указанных в задании тегов, можно изменять реквизиты, отправлять уведомления или делать абсолютно произвольные алгоритмы. Рассмотрим ситуацию, когда на основании установленной метки критичности задания, необходимо отправить срочное уведомление руководителю. Перейдем в раздел «Справочники» - «Правила событий» и создадим новое правило событий. В реквизитах «Имя объекта» и «Условие» укажем документ «Задание», и «Запись документа» соответственно. В табличной части отборов необходимо добавить отбор. Нажимаем «Добавить новый элемент» - «…» - «Ссылка» - «Теги» - «Тег». В реквизите «Значение» установим элемент «Высокая критичность» соответствующего справочника.
Далее создадим новое действие для данного правила, где тип действия укажем «Оповещение по e-mail», а в табличной части данные получателя. В результате когда в задании будет установлен тег «Высокая критичность» программа отправит соответствующее оповещение нашему руководителю для мониторинга ситуации. Таким простым в использовании, но многофункциональным способом настраивается механизм тегов в конфигурации. Надеюсь публикация оказалась полезной, удачи и успехов в работе!
Попробовать бесплатно "Управление IT-отделом 8"








